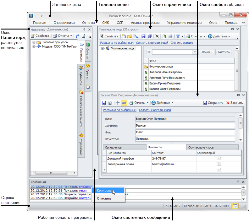
На Рис. 1 показан пример Главного окна программы Business Studio. Заголовок окна содержит название программы и пользовательское название открытой базы данных. С правой стороны находятся кнопки для сворачивания, разворачивания и закрытия Главного окна. Под заголовком на верхней панели размещается Главное меню программы.
На нижней панели Главного окна находится строка состояния для вывода служебной информации. Все пространство между верхней и нижней панелями занимает рабочая область окна программы.

Над строкой состояния отображается Окно системных сообщений. Для его открытия нажмите на кнопку
на нижней панели или в Главном меню нажмите пункт меню Сообщения (Главное меню → Окна → Сообщения). При наступлении события, о котором должен быть извещен пользователь, например, если пользователь обратился к единице деятельности, с которой уже работает другой пользователь, в Окне системных сообщений появится сообщение следующего вида: "Дата сообщения Время сообщения Название единицы деятельности используется пользователем Имя пользователя. Данные открыты в режиме просмотра.". Если Окно системных сообщений в момент возникновения такого события закрыто, то сообщение будет выдано во всплывающем окне, а кнопка вызова Окна системных сообщений изменит свою иконку на
, что будет говорить о том, что в Окне системных сообщений есть новые сообщения.
В Окне системных сообщений можно вызвать контекстное меню, нажав на правую кнопку мыши. Описание пунктов этого меню приведено в Таблице 1.
| Пункт меню | Описание |
|---|---|
| Копировать | Помещает в буфер обмена выделенный текст. |
| Очистить | Удаляет все сообщения в Окне системных сообщений. |
От рабочей области Окно системных сообщений отделяется подвижной границей. Для изменения размеров окна по вертикали наведите курсор мыши на подвижную границу, нажмите на левую кнопку мыши и, удерживая ее, переместите границу. Для закрытия окна нажмите на кнопку
в его правом верхнем углу или на кнопку
на нижней панели.
При загрузке программы в рабочей области автоматически открывается окно Навигатор (в тексте может упоминаться просто как Навигатор). Для отключения показа Навигатора при запуске программы, снимите флажок Показывать навигатор при старте в Настройках пользователя. Для открытия Навигатора нажмите в Главном меню пункт меню Навигатор объектов (Главное меню → Главная → Навигатор объектов).
Окно интегрированного редактора Microsoft Visio (дальше в тексте Окно диаграммы) всегда открывается растянутым на всю рабочую область. Если Навигатор растянут по вертикали или горизонтали, то Окно диаграммы раскрывается на оставшейся части рабочей области, а между Навигатором и Окном диаграммы появляется подвижная граница.
Интерфейс Business Studio позволяет открывать одновременно несколько окон. Размеры окон и положение их на экране устанавливаются пользователем. В следующем сеансе работы программы окно откроется в таком состоянии, в каком оно было закрыто.
Для закрытия всех открытых окон, нажмите пункт меню Закрыть все (Главное меню → Окна → Закрыть все).
Главное меню программы представлено лентой вкладок, на которой имеются кнопки, соответствующие пунктам меню, сгруппированные в блоки. По умолчанию лента вкладок развернута. Чтобы свернуть ленту, нажмите на кнопку
в правом верхнем углу Главного окна программы. В свернутом состоянии лента отобразится, если навести курсор на название вкладки ленты и нажать на левую кнопку мыши. Чтобы лента была развернута постоянно, нажмите на кнопку
в правом верхнем углу Главного окна программы.
Структура Главного меню: